ブラックアウト🔛強制遮断、3度目の再起動でログインそして、イベントビューアー&システムケア
Thank you for reading this post, don't forget to subscribe!Windows 11 バージョン 25H2/24H2 向けの最新プレビュー更新プログラム KB5074105 がリリースされました。このパッチは、先日話題になったクラウドストレージのフリーズ問題(KB5078127)を完全に飲み込んだ「全部入り」のアップデートです。しかし、筆者の環境では再起動が正常に終わらず、3度の強制終了を経てようやく復帰するという波乱の展開に。今回は、パッチの進化点と、実体験に基づくトラブル解決の全記録を公開します。(Build 26200.7705 / 26100.7705)
【緊急・2月最新アップデート情報】: 2026/02/17追記
【緊急更新】2月最新パッチ(KB5077181)でも不具合を確認! 前回同様のブラックアウトが発生していますが、検証の結果、CPUによって挙動が分かれることが判明しました。 👇
I. 最新パッチ KB5074105 の概要と新機能

まず、今回のアップデートがどのような進化をもたらすのかを解説します。このパッチは累積的であり、前回の緊急パッチ(KB5078127)の修正内容もすべて内包されています。
1. すべてのPC(通常PC)の主な改善
- Windows サンドボックスの復旧: 起動エラー(0x800705b4)が解消され、安全なテスト環境が再び利用可能に。
- MIDI 2.0 への本格対応: 音楽制作(DTM)ユーザー待望の次世代規格をサポート。
- UIの安定化: タスクバーの表示不具合や、特定アプリのクラッシュ問題が多数修正されました。
2. Copilot+ PC で加速するAI体験
- 設定エージェントの日本語化: 設定アプリ内のAIガイドがついに日本語をフルサポート。
- デバイス間再開: Androidスマホで聴いていた音楽や見ていたページを、PCのタスクバーから瞬時に引き継げるようになりました。
II. 【実録】再起動ループとイベントビューアーによる犯人特定
今回のアップデート適用時、筆者の環境(GEEKOM AE8 / AMD Ryzen搭載)では深刻なハングアップが発生しました。
1. 3度の強制終了による生還
更新後の再起動でシステムが応答なし(ブラックアウト)になり、電源ボタン長押しによる強制終了を3回繰り返すことで、ようやくWindowsの自己修復機能が働きログイン画面に到達できました。
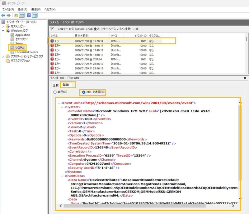
2. イベント ビューアーが示した「真犯人」
ログイン後、イベント ビューアーのシステムログを調査したところ、障害時間帯に以下の致命的なログが記録されていました。
(イベントビューアーの起動と内容の記載は文末に示します)
イベントID: 1801 (Microsoft-Windows-TPM-WMI)
デバイス: GEEKOM AE8 (AMD Ryzen 搭載機)
原因の分析:
今回のパッチ適用プロセスにおいて、AMDプラットフォーム特有の「fTPM」と、最新OSビルドのセキュリティ検証が衝突(コンフリクト)。システムがTPMからの応答を待ち続けてブラックアウト・フリーズした可能性が高いことが判明しました。ミニPCユーザー、特にAMD搭載機の方は注意が必要です。(GEMINIにて解説あり)
III. システムケア:強制終了後の「傷跡」を修復する
3度の強制終了は、ファイルシステムに大きな負荷を与えます。復帰後に実施したメンテナンスの結果は以下の通りです。

1. SFCコマンドによるチェック
sfc /scannow を実行した結果、**「整合性違反を検出しませんでした」**との回答。奇跡的?に、強制終了によるシステムファイルの破損は免れていました。
2. DISMコマンドによるイメージ修復
DISM /Online /Cleanup-Image /RestoreHealth を実行。
OSのイメージ自体の健全性をチェックし、今後の月例更新がスムーズに適用されるよう、システムを「クリーンな状態」へ整えました。
📝 まとめ
KB5074105は、AI機能の日本語化など魅力的なアップデートですが、環境によってはTPM関連の通信エラーによる起動トラブルを招くリスクがあります。もし同様の症状が出た場合は、冷静に強制終了と自己修復、そして事後のSFC/DISMケアを行うことが、安定運用の鍵となります。
event viewer
イベント ビューアーでシステムログを確認
イベント ビューアーを起動する
検索窓に「イベント ビューアー」と入力しEnter&管理者として実行
または、キーボードの Windowsキー + X を同時に押し、メニューから 「イベントビューアー」 を選択する。


システムログを確認する
左側のツリーから [Windows ログ] > [システム] をクリックする


右側の操作パネルから [現在のログをフィルター…] をクリックする。

「イベントのレベル」で [重大] と [エラー] にチェックを入れて [OK] を押す。

トラブル時のログ(ID)を探す

再起動を繰り返していた時間帯のログに、イベントIDがないか探す。
該当の時間帯では、イベントID:1801のみ (TPM-WMI)

詳細:XMLで表示し、XML部分をコピペする。

イベントビューアーの内容
Geminiに聞く
障害のあった時間帯に該当するものは、イベントID:1801(TPM-WMI)で 詳細:XMLで表示以下です。
<Event xmlns="http://schemas.microsoft.com/win/2004/08/events/event">
<System>
<Provider Name="Microsoft-Windows-TPM-WMI" Guid="{7d5387b0-cbe0-11da-a94d-0800200c9a66}" />
<EventID>1801</EventID>
<Version>2</Version>
<Level>2</Level>
<Task>0</Task>
<Opcode>0</Opcode>
<Keywords>0x8000000000000000</Keywords>
<TimeCreated SystemTime="2026-01-30T06:38:14.9004931Z" />
<EventRecordID>126348</EventRecordID>
<Correlation />
<Execution ProcessID="6536" ThreadID="15364"/>
<Channel>System</Channel>
<Computer>JN241027ae8</Computer>
<Security UserID="S-1-5-18" />
</System>
<EventData>
<Data Name="DeviceAttributes">BaseBoardManufacturer:Default
string;FirmwareManufacturer:American Megatrends International, LLC.;FirmwareVersion:0.45;OEMModelNumber:AE8;OEMModelBaseBoard:AE8;OEMModelSystemFamily:AE
Series;OEMManufacturerName:GEEKOM;OEMModelSKU:GEEKOM AE8;OSArchitecture:amd64;</Data>
<Data Name="BucketId">ad7cbddea12ae45101957b26c5d93e882b0d93a1ab3a69bc24d6a005237a3212</Data>
<Data Name="BucketConfidenceLevel" />
<Data Name="UpdateType" />
</EventData>
</Event>
Geminiの回答
イベントビューアーのログ確認、ありがとうございます。非常に具体的なデータが得られました。
特定された イベントID: 1801 (TPM-WMI) は、今回の再起動トラブルの「真犯人」を指し示す非常に重要な手がかりです。お使いの GEEKOM AE8(AMDプラットフォーム)において、Windows Updateが適用される際のTPM(セキュリティチップ)とファームウェア(BIOS)間の通信不全が、起動プロセスのフリーズを引き起こした可能性が極めて高いです。
【メンテナンス】システムケア
🛠️ 強制終了のダメージをケアする「おまじない」
3回も強制終了を行うと、システムファイルが「書き換えの途中」で止まってしまい、目に見えない傷(ファイルの不整合)が残ることがあります。念のため、以下のコマンドで整合性を整えておくことが大事です。
- スタートボタンを右クリックし、[ターミナル(管理者)] または [コマンドプロンプト(管理者)] を開きます。
- 以下のコマンドを1行ずつコピー&ペーストして実行してください。
- システムファイルの修復
sfc /scannow
(※「破損したファイルが見つかりましたが、正常に修復されました」と出れば一安心です)
- イメージの修復(より深い部分のチェック)
DISM /Online /Cleanup-Image /RestoreHealth

Geminiに聞く
システムケアが終わったようです。結果は以下の様です。
Microsoft Windows [Version 10.0.26200.7705]
(c) Microsoft Corporation. All rights reserved.
C:\Windows\System32>sfc /scannow
システム スキャンを開始しています。これにはしばらく時間がかかります。
システム スキャンの検証フェーズを開始しています。
検証 100% が完了しました。
Windows リソース保護は、整合性違反を検出しませんでした。C:\Windows\System32>DISM /Online /Cleanup-Image /RestoreHealth
展開イメージのサービスと管理ツール
バージョン: 10.0.26100.5074
イメージのバージョン: 10.0.26200.7705
[===========================62.3%==== ]
Geminiからの回答
システムケアの完了、お疲れ様でした!sfc /scannow で「違反なし」というのは、3度の強制終了があったにもかかわらず、OSの核となるファイルが壊れなかったという非常にラッキーな、そして頼もしい結果です。
後日談
その後は、問題なくログイン出来ており、シャットダウンも起動も正常にできている。しかし、イベントビューアーを見る限りイベントID:1801(TPM-WMI)が出続けている。➡そこでGEMINIに再び確認してみたので、これを後日談として、また備忘録として記載しておくことにした。
Geminiに確認
イベントビューアーを確認する限り、本日2026/01/31もイベントID:1801 (TPM-WMI)が出続けているが、これは問題ない動作なのか?
<Event xmlns="http://schemas.microsoft.com/win/2004/08/events/event"><System><Provider Name="Microsoft-Windows-TPM-WMI" Guid="{7d5387b0-cbe0-11da-a94d-0800200c9a66}" /><EventID>1801</EventID><Version>2</Version><Level>2</Level><Task>0</Task><Opcode>0</Opcode><Keywords>0x8000000000000000</Keywords><TimeCreated SystemTime="2026-01-30T22:30:32.3651535Z" /><EventRecordID>126537</EventRecordID><Correlation /><Execution ProcessID="25040" ThreadID="25104" /><Channel>System</Channel><Computer>JN241027ae8</Computer><Security UserID="S-1-5-18" /></System><EventData><Data Name="DeviceAttributes">BaseBoardManufacturer:Default string;FirmwareManufacturer:American Megatrends International,LLC.;FirmwareVersion:0.45;OEMModelNumber:AE8;OEMModelBaseBoard:AE8;OEMModelSystemFamily:AE Series;OEMManufacturerName:GEEKOM;OEMModelSKU:GEEKOM AE8;OSArchitecture:amd64;</Data><Data Name="BucketId">ad7cbddea12ae45101957b26c5d93e882b0d93a1ab3a69bc24d6a005237a3212</Data><Data Name="BucketConfidenceLevel" /><Data Name="UpdateType" /></EventData></Event>
Geminiからの回答
結論から申し上げますと、**イベントID:1801(TPM-WMI)が出続けている状態は、決して「正常(問題ない動作)」とは言えませんが、現在のWindows 11(特にAMD環境)では「よく見られる、実害の少ないエラー」**という側面もあります。
しかし、今回の「3度の強制終了」というトラブルの引き金になった可能性が非常に高いため、放置して良いかどうかを慎重に判断する必要があります。
技術的な背景と、今後の対応について解説します。
1. イベントID:1801 が出続ける理由
このエラーは、**「OS側がTPM(セキュリティチップ)の情報を取得・管理しようとしたが、WMI(管理インターフェース)との通信に失敗した」**ことを示しています。
- AMD特有の挙動: GEEKOM AE8に搭載されているAMD Ryzenプロセッサの「fTPM(ファームウェアTPM)」は、Windows 11との通信において稀にタイミングの不整合を起こすことが知られています。
- 原因の推測: Windows UpdateによってOS側のセキュリティチェックが厳格化、または変更された結果、BIOS(ファームウェア)側との対話がスムーズにいかず、起動時や動作中に繰り返しログを吐き出している状態です。
2. 「問題がある」のか「無視して良い」のか?
- 実害がない場合: PCが正常に起動し、BitLockerや指紋認証、Windows Hello、アプリの動作に問題がないのであれば、**「ログが記録されるだけで実害はない」**と判断して静観することも可能です。
- 懸念される点: ログが出続けているということは、OSがTPMへのアクセスをリトライし続けている可能性があります。これが蓄積されると、今回のような**「大型アップデート時の起動フリーズ」を再発させる火種**になります。
3. 試してみる価値のある対策(任意)
もしこのエラーを消したい、あるいは再発を完全に防ぎたい場合は、以下の手順が一般的です。
- BIOSの更新: GEEKOMの公式サイトで、AE8向けの新しいBIOS(TPMの安定性向上を含むもの)が出ていないか確認する。
- チップセットドライバーの更新: AMDのサイトから最新のチップセットドライバーをインストールする。
- 静観する: 次回の月例更新(2月11日)で、Microsoft側がこの通信不備を修正するのを待つ。
結論として:
現在PCが快適に動いているのであれば、**「爆弾(TPMの通信不備)はまだそこにあるが、導火線には火がついていない状態」**です。無理にBIOSをいじって更なるトラブルを招くよりは、まずはこのまま様子を見つつ、重要なデータのバックアップを欠かさない運用がベストと言えます。
引き続き、何か挙動に変化(プチフリーズ等)があれば、いつでもお知らせください。
とのGEMINIからの回答であったので、結果としては暫く様子を見ることにする。
それにしても、この様な状況において、「GEMINI」は頼もしい答えを返してくれると、これからもTPOに沿って有効に使っていきたいと思う。
Microsoftへフィードバック済み
手順
- Windowsキーを押して 「フィードバック Hub」 と入力し、アプリを起動。
- [問題の報告] をクリック。
- 以下の要約文を貼り付けて送信。
送信内容
件名:KB5074105 (Build 26200.7705) 適用時の再起動フリーズおよびイベントID 1801 (TPM-WMI) の発生について
内容:Windows 11 Version 25H2 環境において、累積更新プログラム KB5074105 (Build 26200.7705) を適用した際、深刻な起動不具合が発生したため報告いたします。
【発生した問題】
アップデート適用後の再起動プロセスにおいて、Windows ロゴ画面でシステムが完全にフリーズし、ログイン画面に移行できませんでした。最終的に、物理的な電源ボタンによる強制終了を3回繰り返すことで、ようやくOSの自己修復が働き、ログインに成功しました。
【環境情報】
- モデル: GEEKOM AE8
- プロセッサ: AMD Ryzen (fTPM使用)
- OSビルド: 26200.7705
【イベントログの痕跡】
障害発生および復帰後の時間帯において、以下のエラーが継続して記録されています。
- イベントID: 1801
- ソース: Microsoft-Windows-TPM-WMI
- 詳細: TPMとWMI間の通信エラー(BucketId: ad7cbddea12ae45101957b26c5d93e882b0d93a1ab3a69bc24d6a005237a3212)
【要望】
以前の更新(KB5078127)から続くファイルシステムの修正と、AMDプラットフォームにおけるTPMの整合性チェックが競合している可能性があります。次回、または次々回の累積更新プログラムにおいて、AMD fTPM環境での起動プロセスの安定化と、上記通信エラーの解消を強く要望いたします。

次のKB更新?
KB5077181でも不具合を確認!
**「最新パッチ(KB5077181)でも不具合を確認!最新検証はこちら」**





「本件、Microsoftのフィードバック Hubを通じて正式に報告済みです。同様の症状の方はぜひ『賛成票(Upvote)』を投じて、早期修正を後押ししましょう。」